You can add or replace the participants in the workflow at any step.
To enable the add/replace participant option in the workflow
Navigate to Admin Tools.
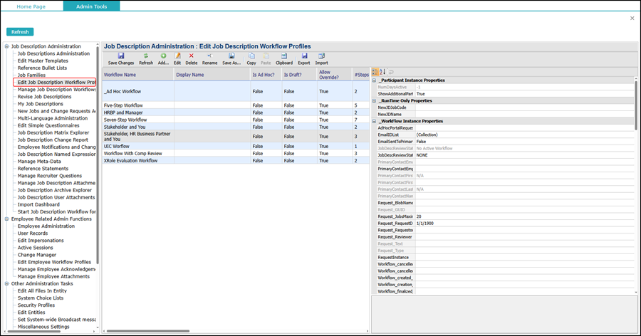
Go to the Edit Job Description Workflow Profiles.
This displays the workflow profiles in the system:
Select the workflow profile and click Edit.
This displays the following screen:
Click the Workflow Steps tab.
Select the first step of the workflow.
Click the Step Participants tab.
This displays the following screen:
Select the role and click Edit.
This displays the following screen:
Select the Can Add/Edit Participants check box.
Click Save and Close.
This saves the settings and closes the dialog box.
Configure the same settings for the remaining steps.
Click Save and Close.
Click Save Changes.
To enable the AllowSettingOfWFParticipants option
A workflow participant can open a job in the workflow from My Job Tasks, Job Management, or Job Library. You need to set the AllowSettingOfWFParticipants to True in all these modules.
Right-click the My Job Tasks icon and select Edit Auth Settings.
This displays the following screen:
Click Edit.
Click the Workflow node and select the AllowSettingOfWFParticipants property.
Set the AllowSettingOfWFParticipants to True as shown:
Click Save and Close.
Click Select and Close Form.
Set the AllowSettingOfWFParticipants property to True in Job Management and Job Library as well.
To view the workflow details
1. Open the workflow.
This displays the View Revision screen:
2. Click the following icon to display the workflow details:
This displays the workflow details:
To replace an existing participant
1. Click the following icon at any step of the workflow:
This displays the following message:
2. Click Yes.
This displays the Add Participant screen:
3. Use the search and filter options to find the desired employee list.
4. Select the employee and click Add Participant.
This displays the Add Participant to Workflow Step dialog box:
5. Select the following checkboxes:
Send E-mail to – To send an email to the new participant
Send courtesy e-mail to – To send email to other participants
6. Enter the comments as shown:
7. Click Finish.
This displays the following dialog box:
8. Click Ok.
This replaces the existing participant with the new one.
Reviewers cannot add or replace participants in the workflow.
Any approver in the workflow can add or replace participants in the workflow step on which the Can Add/Edit Participants option is selected.
To add a participant in the same role
1. Click the following icon at any step of the workflow:
This displays the Add Participant dialog box:
2. Use the search and filter options to find the desired employees.
3. Click the employee and click Add Participant.
This displays the Add Participant to Workflow Step screen:
4. Select the following check boxes:
Send E-mail to – To send email to the new participant
Send courtesy e-mail to – To send email to other participants
5. Enter the comments as shown:
6. Click Finish.
7. Click Ok.
This adds the new participant in the workflow and displays as follows:
To add a new reviewer
1. Click the following icon in any step of the workflow:
This displays the Add Participant screen:
2. Select an employee and click Add Participant.
This displays the Add Participant to Workflow Step screen:
3. Perform the remaining steps as mentioned in the previous sections.
This adds the new reviewer in the workflow as shown:
Comments
0 comments
Please sign in to leave a comment.